Hello
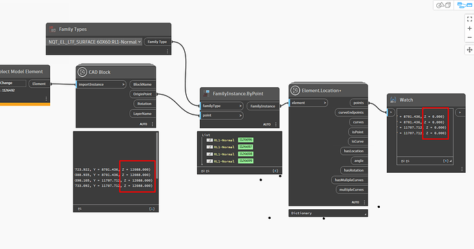
I have some coordinates from AutoCAD and I want to insert family instances in these points but as you can see the issue is the Z value does not read correct it’s always equal zero.
TY
the instance is a lighting fixture
Hello
I have some coordinates from AutoCAD and I want to insert family instances in these points but as you can see the issue is the Z value does not read correct it’s always equal zero.
TY
the instance is a lighting fixture
What is the Z-value in Autocad? ![]()
i previously changed it to 12088 as the first block says
Guessing the family type doesn’t allow placing off a work plane. Try another family like the desk model which comes with the standard template.
ty for the reply
and that is correct i tied another family and it worked fine but is there a way to do it for a family that get a host on ceiling like lighting fixture?
Ceiling hosted means you need to use one of the hosted methods, meaning you will have to provide not just a location but the element on which you want it to be hosted. I think the name is FamilyInstance.ByPointAndHost, but might be wrong. Going to the family instance section of the library should expose your options though.
@jacob.small ty
but iam trying to place them on a ceiler of a linked arch file
the ceiling isnt in my model
is that possible?as i cant select the ceioing itself
Anything is possible, but it sounds like you might want to consider moving to a point based family instead of a hosted one if you want to automate this as the level of difficulty there is fairly advanced. Hosting on a link is apt to give you issues anyway.
As an alternative you could consider copying the ceilings into your as placeholders.
Hello @abdelrahmanelfeky6 here is a way with a face based family hosted on a ceiling on link, i use genius loci..could probably help
thanks it finally worked
but is there a way to just select the link and give dynamo a point
and whatever ceiling hits this point in Z direction, an instance is hosted instead of selecting all ceilings
yeah it should be possible as well, if i understand
but dont have any example for try on…so cant show you…but i would try with some projection on surface from you cad block location or some raybounce maybe ![]()
i have a random cad and a revit with a linked arch to test
all i know about raybounce that it only detects things in my model. is there a way to make it also see linked revit elements?
yeah raybounce works on link as well, with custom nodes i guess bimorph and data shapes have for that, but seems in 26 we can get it ootb ![]()
found it on bimorph
thanks boss you are an absolute life saver ![]()
just 1 last thing
why in your pic u picked y axis not z and it seems like its working like if it was z xD