Place Space Tags in multiple views

Hey,

Im trying too make a script that imports spaces from Aricitects modell and places spaces in my project, rename them and place spacetags.

everything is working except placing the space tags. I want space tags in specifed views and all floors.

First floor is working but the other floors says the spacetags are created but when i see in the model they aint there. Last part of the script so would be nice with some help.
Thnx

Anyone

Hi @Henrikny95,

It doesn’t work on all floorplans because you have 213 spaces and only 60 location, so I guess you only had 60 space tags created.

Example :

2 Likes

213 spaces is the totalt inn all the floors. I have one node for creating the tag in each floor. So the 60 tags or correct for that floor. But it only tags first floor. Im missing everyother floorplan above

I have filtered out the location of the tags for that floor and the views.

Imgur

Any clue?

Just follow the instruction. Also if cant automate it all in one go maybe you do manual up to setting the plans views and show all spaces first. Here is the same script from Alban.


Hello,

I just follow the instruction, tag seems to place correctly.
BUT, if I select all instance from space tag, I


find more than expected.
Don’t understand why

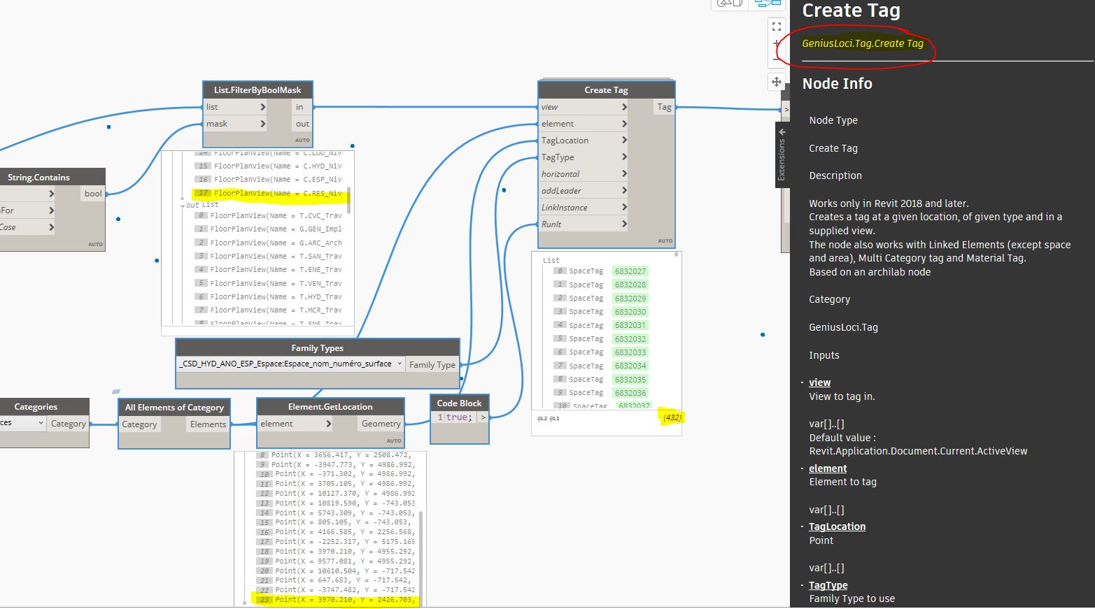
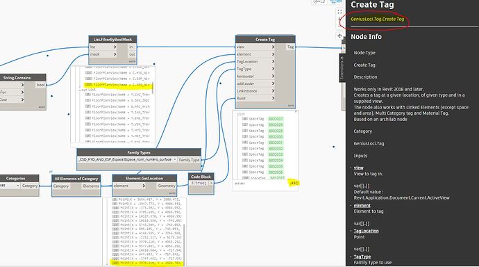
You may be forgetting the 0 index. 18 Views and 24 Spaces comes out to 432 Tags.

Hi,

No, it’s not the problem. I have 24 Spaces in all my building (3 levels) and 18 Views (6 categories of views).
Normally i must have (24*6)=144 Tags.
I think i found the problem. Dynamo place 24 tags for each view.
How to limit tag by view ?

Hi,

Send the Create Tag node the correct number of spaces for each view as in the example below :

1 Like

Hi,

I try your example, but it doesn’t works with Space.
I receive one list only

Hello,
you have taken into account the long jumpsuit on node (red square attached on the screen)

Cordially
christian.stan

Hi,

Yes, i do it.
Problems seems to come from Loci Node “SelectByCatOrTypeAndView”. Perhaps Space doesn’t give the same that room.
CSD_Etiquette_Coordination.dyn (28.0 KB)

I attach my Dyn with Loci Node, and my original Dyn for checking
TEST_Loci__Etiquette_Coordination.dyn (19.0 KB)

The category is not the problem. You just have to use the right structure and/or list levels to get the output you want. The Genius Loci node does require that the category is visible though.

Can you show an updated image of your graph with the node previews? We can’t perfectly recreate your problem without your Revit file so an image is much more helpful.

OK.

I join a test i made with rooms. It give me the same result that Space.
But i don’t understand because i have a good result with the first try with rooms. And not after.

Try to pass in long combination on the Node SelectByCateOrTypeAndView

24 items per view

cordially
christian.stan

1 Like

I apparently made a modification on the SelectByCateOrTypeAndView node and its lacing should be the longest now.

2 Likes

Hello all,

I have change the lacing and it’s better … but not correct.
I have 2 group of view which are missing (see the empty list on screenshot)
I expect 384 but finally have 336 tag.