Get Parameter Value By Name = Type

Hello everyone,

For Walls and Wall sweeps I was listing the value’s of the Type Parameter of these elements. And with get parameter value by name it gives back the value I want for Walls, but for Wall sweeps it gives back ElementType. And that’s not the value I want :open_mouth:
What am I doing wrong?

Tnx very much, Berend.

You could get the value you need with an Element.Name node

1 Like

Tnx,

I used the Element.Name+ node from the Clockwork package.
This one seems to do the right thing for all types.

For anyone interested in this issue with Element Name written with a point, here is a workaround:

Definitely, but as you can see, people are actually clicking on it and we don’t know yet why it happens…

@Berend_Prinsen

@erfajo is totally right, could you please elaborate on your answer?

Sorry for the late reaction, but had a long weekend :sweat_smile:

Hope the picture below shows the problem I’ve had with the element .name and what element.name+ fixed.
Capture

1 Like

Hello @erfajo,

I don’t know if what I’m doing is a nogo, because if I’m doing it like you explaned, I don’t get what I think I should :sunglasses:

If I’m reading your red lines correctly, I should connect the list directly to Element.name. So I did, and it looks like it’s working for the 3 categories in the previous example. But if add some more categories I get some that don’t work. In this case Stair (see red dot)


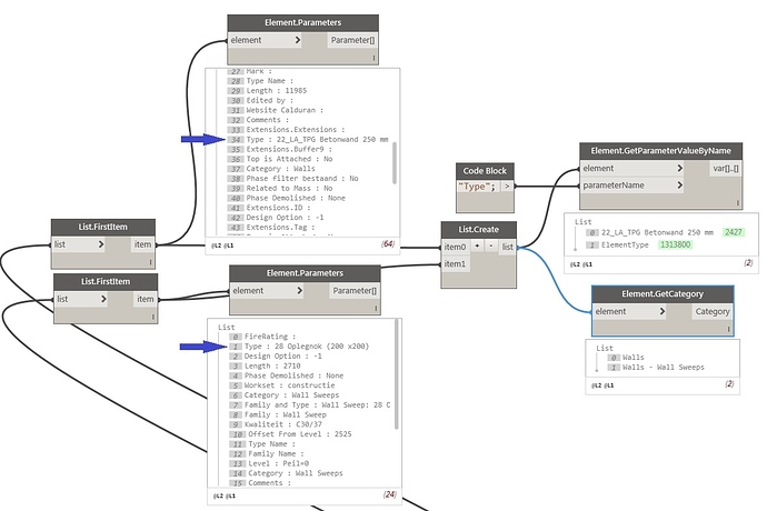
I need the value that is at the Green dot, so I’m sticking with getparametervaluebyName or Element.Type (gives the same result) + the Element.Name+ node.

The more I experiment, the stranger I find that with getparametervaluebyName I get outcomes like ElementType and StairsType. In my opion that is not the value of the parameter, but some sort of description. I think it should give the values at the blue arrows.


And if the values are supose to be StairsType and ElementType, than for Wall the value should be WallType and not 22_LA_TPG Betonwand 250 mm…

Well the methode I use seems to work for me at the moment. If this changes I will add to this post,

Have a nice day,

Berend.

There are Youtube Videos from BIMTAMIN

Dynamo - Get Instance Parameter Values

Dynamo - Get Type Parameter Values

Dynamo - Get Parameter Values [Ultimate]