Hi, i want to set some yes/no Parameter in a family with dynamo and am trying to use the FamilyDocument.SetParameterValueByName Node from Orchid. My input parameter is a yes/no Parameter and my input value would be just 1 or 0, but if i try those it says “Input value for this parameter needs to be of type integer” eventho my input is integer… What am i doing wrong?

@pyXam Yea i tried that already aswell, same result tho…
lets maybe see more of this Graph, so we can see what you are putting into the Node.
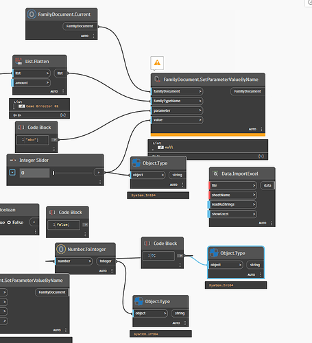
@pyXam sure, eventho everything else is kinda irrelevant to the problem in my opinion but here you go… thanks for taking a look at it already

i was able to use the node for text parameters without problems, but for the yes no parameters i can’t get it to work ![]()
Hmm, beats me. But it looks pretty solvable by someone familier with this node.
Just need to wait for them to be active ![]()
Can you place an object.type node after the slider? I think sliders in Dynamo are now int64 and orchid may be expecting an int32.
@john_pierson yep you are correct, all of them are int64. How do i get an int32 value?
Not sure you can; Best to ask on the Orchid package github.
Dang man, im here trying to cast it to a int32 but its more like…thank for your suggestion but ill be keeping it as a 64.
It looks like it achievable inside the code directly but outside of the Python code it gets auto translated back to an Int64 so this means the Orchid Package will need too amend their code to fix this issue?
Hi @justloosit2 that node looks like ootb and true there are some issue with onoff parameters…i dont use it at myself but orchid setfamilyparameter should work i heard from a friend
Wait. If you right-click on that node is it an orchid node or OOTB?
Also, which version of Revit and Dynamo are you on? (Exact point releases please)



