Wall type/controlling wall parameter

Hi all

I’m pretty much new to dynamo, I already know some basics stuff.

I would like to access to all the wall parameters by creating an excel file to have all the wall parameter inside this especially I want to add new wall type with different (width and material).

would you please help me to continue this process? i don’t where to start to create the right nodes to do all of these tasks ?

thanks for help.

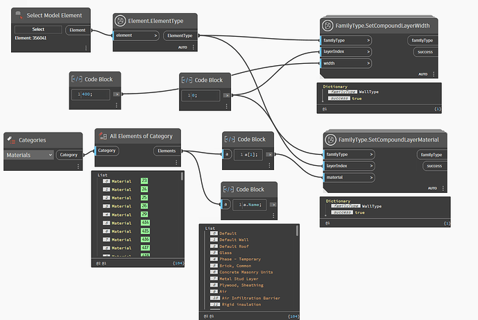
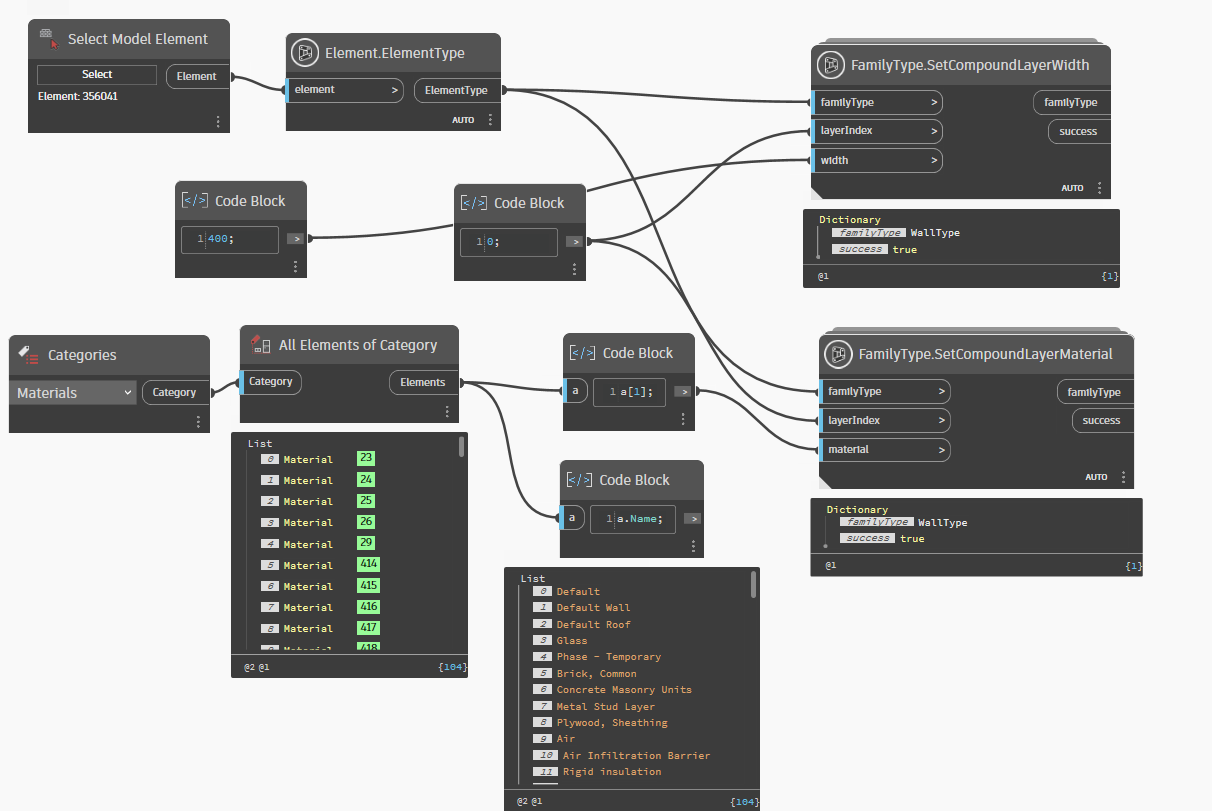
Hi @Mehrdad.Ghanizadeh2R wall width is controlled by wall layers, guess clockwork and genius loci have nodes for that, so first get the walltype you will duplicate and then set layer width, material with these nodes as mention

Thanks it works, but still i got stuck in the material process and also the width didn’t change to 560mm that i put in the node! Would you please to review my node and let me know which items left?

OK how many layers do your wall have, lets say just one, then the layer index should be 0, for material just use OOTB nodes