Hello everybody,
Does anyone know how to convert element list to element type? I have element list from link model and I want to get the types of those extracted elements.
Thanks,
Hello everybody,
Does anyone know how to convert element list to element type? I have element list from link model and I want to get the types of those extracted elements.
Thanks,
Hi,
Can you show a picture of your graph or attach it ?
It’s hard to answer without seeing anything.
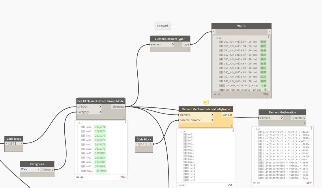
Yes of course,
As you can see, I can’t get types of walls in the link model.
Special Walls.dyn (40.5 KB)
Yes, that’s what I was looking for.
Thanks a lot,
You’re welcome.
You can mark the post as solved.
The outcome list has repetitive element types though.
That is to be expected if you have multiple instances of a type. You can use the Unique Elements node to get rid of duplicate types.
List.UniqueItems did the job. It trims the list down to unique element types.
Thanks,