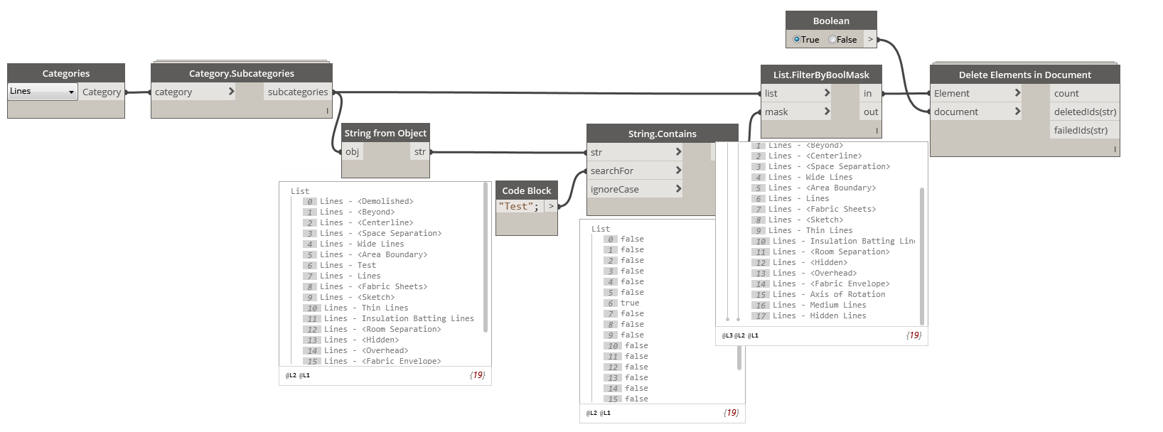
I want to delete the Detail Lines on a certain linestyle.
I have this code but this only deletes the linestyles, the detail lines are changed back to Thin Lines after the linestyle is deleted.
How can i delete the linestyle and the lines as well?
I want to delete the Detail Lines on a certain linestyle.
I have this code but this only deletes the linestyles, the detail lines are changed back to Thin Lines after the linestyle is deleted.
How can i delete the linestyle and the lines as well?
The custom DataShapes package has a node that returns All Lines of Line Style, so before deleting the linestyle, use that node to find the lines and then delete them and delete the linestyle.
Thanks! That worked!