Good morning to all!!!.
first as always thanks for your help.
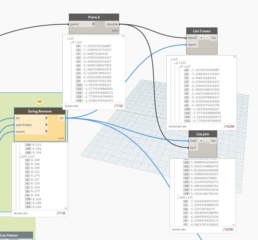
this time I have the problem of combining two lists that are related to each other. that is, a list gives me the dimension of the cross section (along each section, and this is drawn) and another the offset to the axis.
I would like to create the dimension and distance objects while keeping the object lists. I have tried with several LIST CREATE, LIST COMBINE nodes and it does not come out well.
The correct result should be 14236 objects in 229 lists, and I get 14236 objects in 459

