Hi,
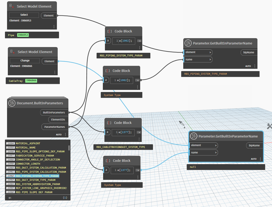
I struggle to get the System Type of pipes. A pipe will have three related values in this context:
- System Type Name, e.g. “Raw water”
- System classification, e.g. “Domestic cold water”
- A unique name consisting of system type name + integer, e.g. “Raw water 1”
I want the first value. I am able to get the other two by following code:
e.MEPSystem.Name # gives "Raw water 1"
pipingSystems = FilteredElementCollector(doc).OfClass(PipingSystemType).ToElements()
list_piping_system = [ ]
list_piping_system_id = [ ]
for i in pipingSystems:
list_piping_system.append(i)
list_piping_system_id.append(i.Id)
for k, sys in enumerate(list_piping_system_id):
if sys = e.get_Parameter(BuiltInParameter.RBS_PIPING_SYSTEM_TYPE_PARAM).AsElementId():
list_piping_system[k] # gives an element with name "Raw water"
I’m currently using the dynamo node “Element.Name” to get the value “Raw water”, but I would like to to this in python. But if I add the attribute “.Name” after the element, I get an error saying “Attribute error: Name”

