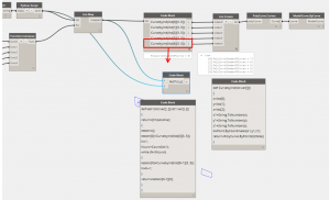
I’m trying to create a while loop for the steps in red. With very basic programming skills and moderate copy/paste skills, I’ve got as far as shown. Anyone have a clue? Or got other ideas for repeating the steps based on a previous list length?

I’m trying to create a while loop for the steps in red. With very basic programming skills and moderate copy/paste skills, I’ve got as far as shown. Anyone have a clue? Or got other ideas for repeating the steps based on a previous list length?

Hi Jostein,
check out the while loop node on the package manager for the basic layout of a working while loop, also the Dynamo Language guide pdf on the learn page.